# Проект "база". Авторизация на сервере (Basic auth, token). POST-запросы. API.
**Содержание**
* [API](#API)
* [Первичная настройка приложения](#Первичная-настройка-приложения)
* [Добавление альбомной ориентации](#Добавление-альбомной-ориентации)
* [Модальный диалог авторизации](#Модальный-диалог-авторизации)
* [Регулярные выражения](#Регулярные-выражения)
* [HTTP-запросы, методы, форматы, заголовки.](#HTTP-запросы-методы-форматы-заголовки)
## API
Приведу пример описания API, которое было на моём демо-экзамене:
>API доступно по адресу http://car.areas.su/
>Для работы с API метод принимает в теле application/json
>Например:
>Метод входа. Ссылка http://cars.areas.su/login
>
>Request Body(application/json)
>```json
>{
> "username":"serk",
> "password":"123"
>}
>```
>
>Response
>
>```json
>{
> "notice":
> {
> "token":111520
> }
>}
>```
>
>1 **/login** – метод для получения ключа для входа
> - Используется метод POST
> - Формат запроса JSON
> - Принимает два ключа username и password
> - ответ в формате JSON
>
>2 **/logout** – метод обнуления действия token
> - Используется метод POST
> - Формат запроса JSON
> - Принимает ключ username
>
>3 **/signup** – метод регистрации нового пользователя
> - Используется метод POST
> - Формат запроса JSON
> - Принимает ключ username, email, password
>
>4 **/cars** – метод для получения свободных автомобилей
> - Используется метод GET
> - Формат ответа JSON
>
>5 **/history** – метод для получения истории вождения
> - Используется метод POST
> - Формат запроса JSON
> - **Принимает ключ token**
> - Формат ответа JSON
Несколько косноязычно и не расписаны "подводные камни". Логика авторизации такая, что если токен уже получен, то новый не выдается - нужно сначала разлогиниться.
Методы есть как публичные (**/cars**), так и требующие авторизации (**/history** - это видно по тому, что в параметрах требуется токен).
Я на примере этого разработал АПИ для ваших баз:
1. Создаем файл `api.http`:
>Примеры запросов реализованы в формате плагина **REST Client** для Visual Studio Code
Прописываем в нем URL сервера:
```
@url=http://s4a.kolei.ru
```
2. Проверить работоспособность можно послав запрос **/about**:
```
GET {{url}}/about
```
3. Для авторизации нужно послать **POST** запрос **/login** в формате `application/json` с параметрами *username* и *password* (соответственно логин и пароль к ВАШЕЙ базе MySQL)
```
### логин
# @name login
POST {{url}}/login
Content-Type: application/json
{
"username": "esmirnov",
"password": "111103"
}
###
@token={{login.response.body.$.notice.token}}
```
Тут встречаются средства автоматизации **REST Client**-а:
* `# @name login` этой командой мы присваиваем имя текущему запросу
* `@token={{login.response.body.$.notice.token}}` а здесь, используя ответ команды достаём токен. Таким образом для последующих команд не надо выписывать на бумажке токен и править запросы.
При успешном ответе придет токен авторизации:
```json
{
"notice": {
"token": 2200743
}
}
```
При ошибке текст ошибки в поле *answer*:
```json
{
"notice": {
"answer": "Пользователь уже авторизован, используйте токен или перелогиньтесь"
}
}
```
То есть при получении ответа вы должны разобрать полученный JSON, если есть токен, то можно продолжать работать. Если ошибка, то показать **Alert** с ошибкой и остаться на экране авторизации.
>Маловероятно, но вдруг попадётся задача сделать "базовую авторизацию" (Basic Auth)
>При таком методе авторизации в запрос нужно добавить заголовок `Authorization: Basic <логин:пароль в кодировке base64>`
>
>```kt
>Base64.encodeToString(
> "$login:$password".toByteArray(),
> Base64.NO_WRAP)
>```
>
>Базовая авторизация позволяет использовать GET-запрос, т.к. в теле запроса ничего не предается
4. Для выхода нужно послать **POST** запрос **/logout** c параметом *username*:
```
POST {{url}}/logout
Content-Type: application/json
{
"username": "esmirnov"
}
```
5. Для запроса данных из базы нужно послать **GET** запрос с названием таблицы. В заголовке запроса передать токен полученный при авторизации (я сначала сделал передачу токена в заголовке, а только потом увидел, что надо было передавать в теле запроса).
```
GET {{url}}/Product
Content-Type: application/json
Token: {{token}}
```
В ответ должны получить содержимое таблицы:
```json
{
"notice": {
"data": [
{
"ID": 1,
"Title": "Колесо R18 Кованый",
"ProductTypeID": 128,
"ArticleNumber": "241659",
"Description": null,
"Image": "\\products\\tire_15.jpg",
"ProductionPersonCount": 4,
"ProductionWorkshopNumber": 10,
"MinCostForAgent": 11509
},
...
]
}
}
```
6. Для получения изображений нужно выделить его название из поля *Image* и сформировать **GET** запрос:
```
GET {{url}}/img/tire_0.jpg
```
Обратите внимание, для загрузки картинок я использую не всю строку, которая у вас в базе (`\products\tire_0.jpg`), а только название файла.
Чтобы вытащить название из строки можно использовать метод *split* - он делит исходную строку на список подстрок по указанному разделителю:
```kt
val fileName = imageNameFromDB.split("\\").lastOrNull()
if(fileName != null){
...
}
```
Если условие поиска в строке сложнее, то можно применить регулярные выражения:
```kt
// то что мы хотим найти заключаем в круглые скобки (группы)
val re = Regex("""\\products\\(.*)""")
val res = re.find("""\products\tire_0.jpg""")
// если регулярное выражение ничего не найдет, то вернёт null
if(res != null){
// искомый текст в ПЕРВОЙ группе
// (в 0 группе находится вся строка совпавшая с регулярным выражением)
Log.d("KEILOG", res.groupValues[1])
}
```
## Первичная настройка приложения
1. Создаем новый проект и сразу пытаемся его запустить.
Если при сборке проекта выходит подобная ошибка, то нужно "понизить" версию зависимости, на которую ругается сборщик. Вообще эта ошибка означает, что какой-то пакет (в нашем случае **androidx.appcompat:appcompat:1.4.0**) требует более новой SDK, чем установлена. Но в **AVD** пока нет версий новее 30.
```
The minCompileSdk (31) specified in a
dependency's AAR metadata (META-INF/com/android/build/gradle/aar-metadata.properties)
is greater than this module's compileSdkVersion (android-30).
Dependency: androidx.appcompat:appcompat:1.4.0.
```
Открываем `build.graddle (Module...)`, находим нужный пакет в зависимостях (секция **dependencies**) и уменьшаем минорную версию пакета. Например, если была версия **1.4.0**, то правим на **1.3.0**.
2. Устанавливаем иконку и название проекта.
* Установка иконки:
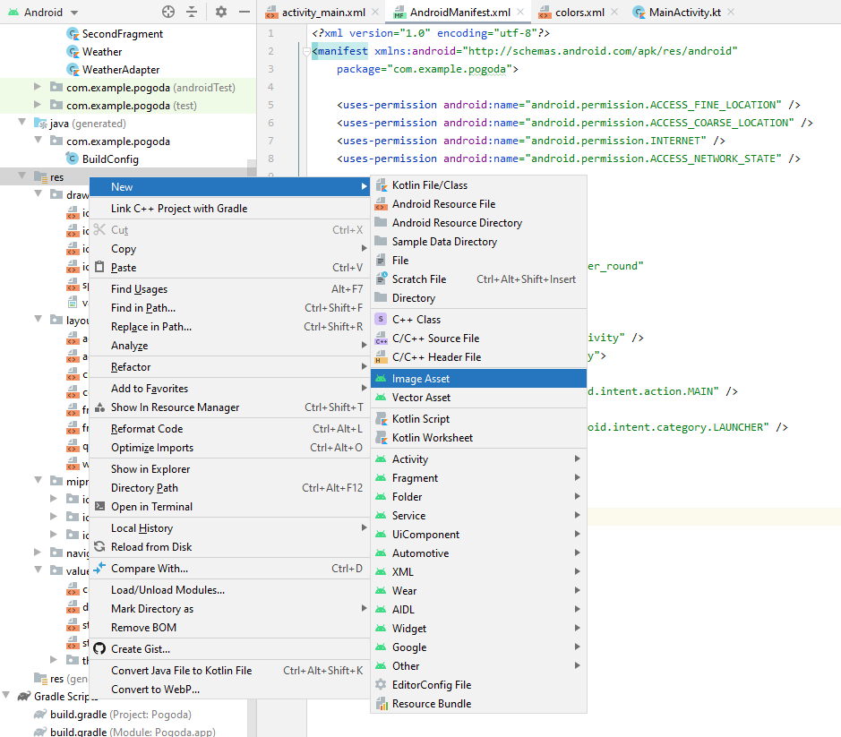
В контекстном меню папки ресурсов (**res**) выбираем `New -> Image asset`

В появившемся окне в поле путь (**Path**) выбираем картинку (в нашем случае произвольную, а на демо-экзамене она должна быть в предоставленных ресурсах). Можно заодно задать имя ресурса в поле **Name**.

Открываем манифест (`manifest/AndroidManifest.xml`) и в теге **application** правим атрибут `android:icon`:
```
android:icon="@mipmap/ico"
```
* установка названия приложения
В принципе достаточно поменять в манифесте атрибут
```
android:label="Название вашего приложения"
```
Но на всякий случай можно завернуть его в ресурсы (вдруг на экзамене будет под это отдельный критерий):
В файле строковых ресурсов (`res/values/strings.xml`) добавить (исправить если уже есть) значение
```xml
Восьмёрка
```
И в манифесте вставить указатель на строковый ресурс
```
android:label="@string/app_name"
```
Раньше как-то не пришло в голову, но часто графические ресурсы таскают сразу в приложении. По крайней мере в том задании про банк иконки валют и стран прилагались к заданию.
Это значит, что при получении, например, информации о валюте мы должны иконку тащить не из интернета, а из ресурсов.
Простая загрузка ресурса с ИЗВЕСТНЫМ id не сложная:
```kt
findViewById(R.id.ico)
.setImageResource(
R.drawable.ic_launcher_background
)
```
Но при получении данных из интернета мы имеем НАЗВАНИЕ ресурса (файла), а не его id в приложении. Для поиска id по имени есть отдельный метод:
```kt
val icoId = resources
.getIdentifier(
"ic_launcher_background", // название ресурса
"drawable", // раздел, в котором находится ресурс
this.packageName // пакет
)
// дальше как обычно
findViewById(R.id.ico).setImageResource(icoId)
```
## Добавление альбомной ориентации
В окне разметки (acticity_main.xml) перейдите в режим "design" и кликните кнопку "Orientation..." выбираем "Create Landscape Variation"

Система автоматически создаст Layout с альбомной ориентацией.

>Учитывайте, что конструктор общий для всех ориентаций - при обращении к несуществующему объекту произойдет исключение.
Чтобы для разных ориентаций не рисовать одинаковую разметку (допустим список валют выводится в обеих ориентациях) можно вынести повторяющиеся куски разметки в отдельные файлы разметки (layout), а в нужные места вставить ссылку на них с помощью тега **include**
```xml
```
В паре с **include** используется тег **merge**. Если выделяемый кусок разметки содержит несколько отдельных элементов, то по стандартам XML мы должны завернуть их в один родительский. Как раз тег **merge** и можно использовать в таком случае. Он игнорируется при разборе разметки и ни как на неё не влияет.
```xml
```
Такие выделенные куски разметки можно использовать и в том случае, если один и тот же участок разметки используется в нескольких окнах.
## Модальный диалог авторизации
Работа со внешними ресурсами подразумевает авторизацию (ввод логина/пароля). Для отображения формы авторизации можно использовать отдельное окно (это вы можете сделать и сами) или модальный диалог на текущем окне. Второй вариант рассмотрим подробнее.
>http://developer.alexanderklimov.ru/android/dialogfragment_alertdialog.php
Самый распространённый вариант диалогового окна - это **AlertDialog**.
В создаваемых диалоговых окнах можно задавать следующие элементы:
* заголовок
* текстовое сообщение
* кнопки: от одной до трёх
* список
* флажки
* переключатели
**AlertDialog с одной кнопкой**
Начнём с простого примера - покажем на экране диалоговое окно с одной кнопкой.
>Собственно такой диалог у нас уже используется для вывода сообщений об ошибках, другое дело, что я вам не рассказывал как он работает.
Создаём новый класс **LoginDialog**
```kt
// класс наследуется от DialogFragment
class LoginDialog : DialogFragment() {
// и должен реализовать метод onCreateDialog
override fun onCreateDialog(savedInstanceState: Bundle?): Dialog {
return activity?.let {
val builder = AlertDialog.Builder(it)
// для диалога мы задаём название, сообщение и кнопку
builder.setTitle("Важное сообщение!")
.setMessage("Покормите кота!")
// иконку я пока убрал, но как подцепить - понятно
//.setIcon(R.drawable.hungrycat)
// при добавлении кнопки сразу задается обработчик,
// которы просто закрывает диалог
.setPositiveButton("ОК, иду на кухню") {
dialog, id -> dialog.cancel()
}
builder.create()
} ?: throw IllegalStateException("Activity cannot be null")
}
}
```
Для показа этого диалога нужно вызвать конструктор с методом *show*
```kt
LoginDialog().show(supportFragmentManager, "loginDialog")
```
**AlertDialog со списком**
Расписывать его я не буду, просто замечу, что выбор города можно было сделать таким диалогом
В билдере вместо задания текста и кнопки задается список с обработчиком клика:
```kt
.setItems(catNames) { dialog, which ->
Toast.makeText(
activity,
"Выбранный кот: ${catNames[which]}",
Toast.LENGTH_SHORT)
.show()
}
```
Параметр *which* содержит номер позиции, которую выбрали в списке
>Можно прицепить и кнопку "Отмена"
**AlertDialog с собственной разметкой**
Если стандартный вид **AlertDialog** нас не устраивает, то можем придумать свою разметку и подключить её через метод *setView()*
Сделаем диалоговое окно для авторизации (приведу сразу готовый код с комментариями):
*Сначала рисуем разметку.*
СОЗДАЕМ НОВЫЙ ФАЙЛ РАЗМЕТКИ (в контекстном меню layout)
>В разметке я рисую свою кнопку "Логин". Теоретически можно использовать стандартную "позитивную" кнопку диалога, но при клике на такую кнопку диалог автоматически закрывается и я никак не смог переопределить её поведение (а нам сразу закрываться нельзя - мы сначала должны проверить все ли поля заполнены)
Создаем, как обычно, дополнительный layout. Корневой элемент мой любиный **LinearLayout**.
Чтобы форма не "прилипала" к границам диалога задаю у **LinearLayout** отступы: `android:padding="20dp"`
В качестве текстовых полей ввода я использую элемент **TextInputLayout** - он позволяет показать рядом с полем текст ошибки.

Для поля "**Логин**" задаём *тип ввода* `android:inputType="textPersonName"` и *подсказку* `android:hint="Введите логин"`.
Для поля "**Пароль**" задаём *тип ввода* `android:inputType="textPassword"` и *подсказку*
Вместо кнопки я использую обычный **TextView**, стилизовав его под стандартную кнопку диалога
```
android:layout_marginTop="20dp"
android:gravity="right"
android:textColor="@color/design_default_color_primary"
```
```xml
```
*Дальше переделываем класс диалога*
**Во-первых**, в параметры конструктора я добавил лямбда-функцию обратного вызова, чтобы получать логин и пароль в том классе, где он нужны.
**Во-вторых**, достаём из ресурсов наш *login_layout* и из него ссылки на все используемые элементы.
Диалог создаём как обычно (но без кнопок)
И, **в-третьих**, задаём обработчик кнопке "Логин". В этом обработчике мы просто проверяем заполнены ли поля, если нет, то показываем ошибки. Если же всё нормально, то закрываем модальное окно и вызываем функцию обратного вызова с заполненными логином и паролем.
Обратите внимание, метод *onCreateDialog* должен вернуть указатель на созданные диалог - это последняя строчка лямбда выражения.
```kt
class LoginDialog(private val callback: (login: String, password: String)->Unit) : DialogFragment() {
override fun onCreateDialog(savedInstanceState: Bundle?): Dialog {
return activity?.let {
val builder = AlertDialog.Builder(it)
val loginLayout = layoutInflater.inflate(R.layout.activity_login, null)
val loginText = loginLayout.findViewById(R.id.login)
val loginError = loginLayout.findViewById(R.id.login_error)
val passwordText = loginLayout.findViewById(R.id.password)
val passwordError = loginLayout.findViewById(R.id.password_error)
val loginButton = loginLayout.findViewById(R.id.login_button)
val myDialog = builder.setView(loginLayout)
.setTitle("Авторизация!")
.setIcon(R.mipmap.ico)
.create()
loginButton.setOnClickListener {
var hasErrors = false
if(loginText.text.isNullOrEmpty()){
hasErrors = true
loginError.error = "Поле должно быть заполнено"
}
else
loginError.error = ""
if(passwordText.text.isNullOrEmpty()){
hasErrors = true
passwordError.error = "Поле должно быть заполнено"
} else
passwordError.error = ""
if(!hasErrors) {
myDialog.dismiss()
callback.invoke(
loginText.text.toString(),
passwordText.text.toString()
)
}
}
myDialog
} ?: throw IllegalStateException("Activity cannot be null")
}
}
```
В итоге должна получиться такая форма

Ну и не забываем в основном окне добавить в параметры конструктора лямбда-выражение, в котором мы получим логин и пароль.
```kt
LoginDialog { login, password ->
Log.d("KEILOG", "${login}/${password}")
}.show(supportFragmentManager, null)
```
## Регулярные выражения
Возможно будет задание сделать форму регистрации. В этом случае обычно нужно сделать проверку введенных данных. Например, электронной почты
```kt
val re = Regex("""^\S+\@\S+\.\w+$""")
if(re.containsMatchIn("kolei@ya.ru")){
}
```
## HTTP-запросы, методы, форматы, заголовки.
>Класс [**HTTP**](../shpora/HttpHelper.kt) в шпаргалке я обновил.
Итак, мы получили от формы авторизации логин и пароль.
Напишем нормальную функцию обратного вызова (выделим её в отдельную переменную)
Теперь вызов диалога авторизации будет выглядеть так:
```kt
LoginDialog(onLoginResponce)
.show(supportFragmentManager, null)
```
Ниже реализация лямбда функции *onLoginResponce*:
```kt
val onLoginResponce: (login: String, password: String)->Unit = { login, password ->
// первым делом сохраняем имя пользователя,
// чтобы при необходимости можно было разлогиниться
username = login
// затем формируем JSON объект с нужными полями
val json = JSONObject()
json.put("username", login)
json.put("password", password)
// и вызываем POST-запрос /login
// в параметрах не забываем указать заголовок Content-Type
HTTP.requestPOST(
"http://s4a.kolei.ru/login",
json,
mapOf(
"Content-Type" to "application/json"
)
){result, error ->
if(result!=null){
try {
// анализируем ответ
val jsonResp = JSONObject(result)
// если нет объекта notice
if(!jsonResp.has("notice"))
throw Exception("Не верный формат ответа, ожидался объект notice")
// есть какая-то ошибка
if(jsonResp.getJSONObject("notice").has("answer"))
throw Exception(jsonResp.getJSONObject("notice").getString("answer"))
// есть токен!!!
if(jsonResp.getJSONObject("notice").has("token")) {
token = jsonResp.getJSONObject("notice").getString("token")
runOnUiThread {
// тут можно переходить на следующее окно
Toast.makeText(this, "Success get token: $token", Toast.LENGTH_LONG)
.show()
}
}
else
throw Exception("Не верный формат ответа, ожидался объект token")
} catch (e: Exception){
runOnUiThread {
AlertDialog.Builder(this)
.setTitle("Ошибка")
.setMessage(e.message)
.setPositiveButton("OK", null)
.create()
.show()
}
}
} else
runOnUiThread {
AlertDialog.Builder(this)
.setTitle("Ошибка http-запроса")
.setMessage(error)
.setPositiveButton("OK", null)
.create()
.show()
}
}
}
```
Если мы уже авторизованы и получили в ответ соответсвующую ошибку, то нужно предусмотреть на форме кнопку "Выход" (Logout) и реализовать обработчик:
```kt
// тут я не делал отдельный json объект для параметров
// можно создавать его на ходу
HTTP.requestPOST(
"http://s4a.kolei.ru/logout",
JSONObject().put("username", username),
mapOf(
"Content-Type" to "application/json"
)
){result, error ->
// при выходе не забываем стереть существующий токен
token = ""
// каких-то осмысленных действий дальше не предполагается
// разве что снова вызвать форму авторизации
runOnUiThread {
if(result!=null) {
Toast.makeText(this, "Logout success!", Toast.LENGTH_LONG).show()
}
else {
AlertDialog.Builder(this)
.setTitle("Ошибка http-запроса")
.setMessage(error)
.setPositiveButton("OK", null)
.create()
.show()
}
}
}
```
Ну и последний на сегодня запрос - запрос списка продукции (его нужно вызывать уже из другого **activity**, передав ему токен):
```kt
if(token.isNotEmpty()){
HTTP.requestGET(
"http://s4a.kolei.ru/Product",
mapOf(
"token" to token
)
){result, error ->
runOnUiThread{
if(result!=null){
resultTextView.text = result
}
else
resultTextView.text = "ошибка: $error"
}
}
}
else
Toast.makeText(this, "Не найден токен, нужно залогиниться", Toast.LENGTH_LONG)
.show()
```
Как видите, в параметры GET-запроса я добавил заголовки, чтобы можно было добавить токен. Дальнейшая реализация уже с вас.
## Сохранение данных при работе приложения
Специфика жизненного цикла **activity** такова, что при каждом чихе (смена ориентации, языка и т.п.) окно пересоздаётся То есть все наши данные теряются.
Гугл рекомендует нам пользоваться событиями *onSaveInstanceState* и *onRestoreInstanceState* которые вызываются, соответственно, при удалении **activity** и при восстановлении.
В параметрах этих функций передаётся объект, в который (и из которого) мы можем сохранить нужные нам данные и потом восстановить.
Но хранить в таком объекте можно только скалярные данные (т.е. базовые типы типа "целое", "строка" и т.п.). Чтобы сохранить более-менее сложный объект, например, массив продукции, нужно использовать сериализацию/десериализацию.
Есть ещё более модная концепция **LiveData** - но там даже у меня происходит вывих мозга (это самая правильная концепция и если вы не дай бог станете таки андроид-разработчиками, то разобраться в ней надо).
Но ещё есть простой рабоче-крестьянский вариант с глобальными переменными. Само понятие глобальные переменные противоречит одному из основных постулатов ООП - **инкапсуляция**, поэтому его не рекомендуется использовать в сколько-нибудь серъезных проектах.
1. Создайте класс **MyApp**, который наследуется от класа **Application** и внутри опишите **публичные** переменные, которые можно будет использовать во всех **activity** нашего приложения
```kt
class MyApp: Application() {
var token = ""
var username = ""
}
```
2. В манифесте в тег **application** добавьте атрибут *android:name=".MyApp"*, где *.MyApp* это имя созданного нами ранее класса
3. В классах, где нам нужны глобальные переменные создаем переменную, которая будет хранить указатель на **MyApp**
```kt
private lateinit var app: MyApp
```
В конструкторе класса проинициализируйте её
```kt
app = applicationContext as MyApp
```
И дальше в коде можете её использовать
```kt
if(app.token.isEmpty()){
//
}
else {
//
}
```
# Задание
* на первый экран добавить заставку (splash-screen) с таймером на пару секунд, только потом показывать диалог для ввода логина/пароля
* после получения токена перейти на другое окно (activity), на котором получить и вывести в RecyclerView список продукции (с картинками)
* на окне со списком продукции сделать кнопку "выход" (logout), после чего вернуться на экран авторизации. У нас после первой авторизации осталось имя, сделайте передачу имени в диалог авторизации, чтобы он был уже заполнен.